Instance Verification Kit (IVK)
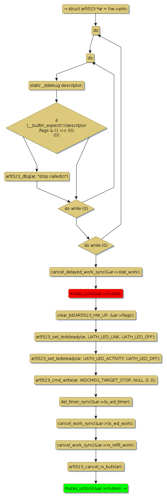
mutex lock @ [28075+23+/linux-3.19-rc1/drivers/net/wireless/ath/ar5523/ar5523.c]
Instance Signature: mutex
|
The Matching Pair Graph:
|
|
Function Name
|
Control Flow Graph (CFG)
|
Events Flow Graph (EFG)
|
Source Correspondence
|
|
ar5523_stop
|
|
|
[27925+11+/linux-3.19-rc1/drivers/net/wireless/ath/ar5523/ar5523.c]
|